扫码下载
BTC $77,665.13 -1.50%
ETH $2,314.66 -3.24%
BNB $637.59 -1.15%
XRP $1.43 -0.93%
SOL $85.13 -3.13%
TRX $0.3291 +0.12%
DOGE $0.0966 -0.47%
ADA $0.2475 -2.40%
BCH $457.38 -1.49%
LINK $9.26 -2.05%
HYPE $41.14 +0.60%
AAVE $92.53 -1.93%
SUI $0.9382 -2.79%
XLM $0.1771 -1.72%
ZEC $321.74 -1.14%
BTC $77,665.13 -1.50%
ETH $2,314.66 -3.24%
BNB $637.59 -1.15%
XRP $1.43 -0.93%
SOL $85.13 -3.13%
TRX $0.3291 +0.12%
DOGE $0.0966 -0.47%
ADA $0.2475 -2.40%
BCH $457.38 -1.49%
LINK $9.26 -2.05%
HYPE $41.14 +0.60%
AAVE $92.53 -1.93%
SUI $0.9382 -2.79%
XLM $0.1771 -1.72%
ZEC $321.74 -1.14%

Pantera Capital 致投资者信:2022 年回顾及未来展望

Summary: 我们相信这是在区块链领域创办公司的绝佳时机。与之前的周期相比,人才受教育程度更高,对该行业更有热情。2022 年上半年从整个 VC 行业筹集了 1210 亿美元,正在等待部署。
Pantera Capital
2023-01-24 11:41:02
收藏
我们相信这是在区块链领域创办公司的绝佳时机。与之前的周期相比,人才受教育程度更高,对该行业更有热情。2022 年上半年从整个 VC 行业筹集了 1210 亿美元,正在等待部署。

原文标题:《The Year Ahead

作者:Pantera Capital

编译:麟奇、海尔斯曼,ChainCatcher

 

尊敬的投资者,

假设现在是 2022 年 1 月 1 日,想象一下,到 2023 年 1 月 17 日,特斯拉将下跌 63%,Meta 下跌 60%,亚马逊下跌 42%,PayPal下跌 57%,Square下跌 54%。据研究历史投资回报的 Santa Clara University 名誉教授 Edward McQuarrie 分析,对于美国债券投资者来说,这是有记录以来最糟糕的一年:

“即使回溯 250 年,你也找不到比 2022 年更糟糕的一年。”

现在,猜猜比特币会下跌多少?我想大多数人会说超过 54%。

这还不包括 Sam Bankman-Fried/FTX/Alameda 对 500 万人犯下的真正令人震惊的罪行,以及三箭资本、TerraLUNA、Genesis、BlockFi、Celsius 等知名机构的崩盘事件。

面对糟糕的风险资产宏观市场和历史性的特殊灾难时刻,区块链行业的弹性令人瞩目。

image

然而,这并不奇怪。Pantera 管理的区块链基金曾经历过三个“加密寒冬”。每个“寒冬”都曾发生过灾难性的事件。例如,当 Mt. Gox 倒闭时,它曾一度占据了 85% 的市场份额,这比 FTX 的市占率大得多。 

区块链正在改变世界。它必然会挺过重重困难。 

我相信它已经触底,我们很快就会看到区块链资产会延续其 13 年来每年 2.3 倍的上涨趋势。

 

目录

1. 2022 年度回顾

2. 2023 年展望:

  • 加密货币市场的展望——联合首席信息官 Joey Krug
  • 区块链风险投资现状——普通合伙人 Paul Veradittakit
  • 联合首席信息官 Joey Krug——投资分析师 Will Reid
  • 结构安全的 DeFi——投资助理 Chia Jeng Yang

3. 2023 年 Pantera 区块链峰会 : 2023 年 4 月 3 日至 4 日,加利福尼亚州旧金山

 

一、2022 年回顾

 

2022 年对区块链行业来说是疯狂的一年。我们见证过的一些事情:

  • 以太坊合并,这一升级使以太坊的能源使用量减少了约 99.9%,并促使 ETH 降低了通货膨胀率。这是区块链协调方面的一项不朽成就。

  • Three Arrows Capital、Terra LUNA、Celsius、Voyager 以及曾经交易量第二大的加密货币交易所 FTX 的崩盘。

  • 机构企业增加了对 DeFi 协议和产品的采用及研发投资,例如,摩根大通与新加坡金融管理局合作,首次在公链上进行 DeFi 交易。此外,很多公共部门也采用了区块链技术,如一些主要国家在试验基于区块链的央行数字货币 (CBDC)。

以下是对 2022 年一些主要亮点的回顾:

image

 

二、2023 年展望

 

加密货币市场展望——联合首席信息官 JOEY KRUG

 

回顾过去,2022 年可能是加密历史上动荡最大的一年。在这一年里,我发现自己曾多次说过这样一句话,“感觉这影响程度比 Mt. Gox 事件的影响力还要大。” 当 Mt. Gox 遭到黑客攻击时,它同时也开启了加密领域重大发展的下一阶段:过渡到一个更加全球化的信任最小化的架构,并删除了超越支付范围的中介机构。

实际上,像 Ledger 和 Trezor 这样的自我托管解决方案在早期就开始流行了起来。他们让散户得以将资金存储在比计算机更安全的地方,而不必信任中心化交易所来持有资产。在机构方面,像 BitGo 这样的公司使机构也可以使用安全的多签解决方案存储资金,再次消除了对“信任”交易所的需求。事后看来,这些转变似乎很小/可见一斑,但它们意义重大——使人们能够更安全地持有他们的加密货币。

随着以太坊和智能合约的建立,一个更重要的转变发生了。这项技术将使人们在全球范围内进行广泛的价值转移交易(无论是金融交易还是其他交易)成为可能,而无需信任任何个人或实体。该愿景还包括让金融系统更高效、更容易获得,并降低金融中介的成本。  

但是,许多好处仍然取决于可扩展性的进一步构建和集成。当时,有少数人在谈论能否在不使用交易所的情况下交易加密货币的想法,或是通过原子互换,或是通过成熟的基于以太坊智能合约的去中心化交易所 (DEX)。如果时间快进到今天,你可以很容易通过 Uniswap 和 0x 等 DEX 进行加密货币到加密货币的交易。而早在 2013 年和 2014 年,这些想法在开发者眼中只是昙花一现,他们只不过是在论坛上写下了一些早期想法。

 

历史不会重复,但有相同的尾韵:DeFi 仍是下一个加密货币周期的基础

2022 年感觉与 2014 年末的加密时代非常相似。许多体现加密基本原则背道而驰的项目和公司都以失败告终。人们都开始说,“加密货币已死”,但我认为这是进入该领域、开始构建优质产品的最佳时机之一,也是将资金部署到加密货币领域的好时机。现在是黎明前最黑暗的时刻。  

虽然人们很想说“这次是不同的,因为......”,但事情很少有那么大的不同。虽然破坏的确切原因是不同的,但中心化实体失败的主题是和金融市场一样古老的故事:要么被黑客攻击,要么变得贪婪并开始做一些名声狼藉 / 非法的事情。实际的加密——比如链上、智能合约、基于协议的加密——真正缓解了这些问题,因为你不需要把你所有的钱都交给一个声称“信任我们”的实体。  

但需要警惕的是,智能合约只是代码,代码是愚蠢的,计算机会完全按照设定好的去做。因此,即使不再需要信任某些中心化交易所、法律系统或任何执行该产品的东西,编写创建有风险的金融产品的智能合约仍然存在风险。如果我创建了一个允许你进行无抵押贷款的智能合约,那么如果你的贷款没有得到偿还,那不是计算机程序的错。  

有了这个免责声明,关于2022年中心化金融(CeFi)爆发的“不同之处”的简短版本是蓬勃发展的加密信贷市场。三箭资本、TerraLUNA、BlockFi、Celsius、Voyager、FTX 和 Genesis 都有一个统一主线:无限制地将大量资金借给风险相对较高的交易对手,要么没有提供足够的抵押品,要么对该抵押品没有足够的风险限制(如果提供任何抵押品)。

另一方面,值得注意的是,去中心化金融协议并没有崩溃。DeFi 协议成功背后的原因有几个层面。从表面上看,这些协议(例如 Compound、Aave 和 Maker)迫使人们提供抵押品并实施积极的风险控制。极具讽刺意味的是,这些风险控制与中心化实体的控制是同一种控制,人们常说这些控制“太严密,效率低下”。他们会告诉我们,“这些协议无法像我们那样监控风险”。仅仅几个月后,我的一位朋友告诉我,其中一家公司向他提供了优惠的借款条件,而该公司正在承担破产风险。我告诉他一些类似的话,“下一个周期可能会因为这些中心化的贷款实体而破灭。因为他们正在压路机前捡硬币(形容风险极大,收益极小,风险和收益明显得不偿失的行为)。”

在软件领域中,有一句俗语:“简单之美”(worse is better),意思是“够用即可”的更简单系统比会增加失败风险的高度复杂的设计要好。在我看来,DeFi 的风险控制系统是“简单之美”哲学的一个很好的例子,而非金融性。我们曾交谈过的那些中心化贷方肯定有“精致”的系统,但都不起作用。前一个周期中许多最热门、“最好”的增长轮都是零。一些是因为他们的业务不是真正的业务,它们只是类似于押注下行波动,还有一些是因为它们是彻头彻尾的骗局。 

DeFi 协议在 2022 年运行良好的第二个关键是开放和去信任。去中心化协议不能只是说,“相信我,我去了麻省理工学院,想把一切都捐给慈善机构”。DeFi 协议更像是一种“你不必相信我们”的性质,或者正如谷歌在放弃它之前所说的那样:DeFi 协议“不可能是邪恶的”。协议层的唯一选择是构建一些有效的东西,一些来自第一性原则的东西,在开放的环境中,对抗理性经济参与者的匿名竞争环境,你的代码是公开的,任何人都可以仔细检查和阅读它。  

简单概括 2022 年的加密市场——智能合约之父 Nick Szabo 说得最好:“受信任的第三方才是安全漏洞。” 

 

二、展望 2023

 

展望未来,很明显,使用智能合约的基于区块链的系统将成为世界金融的正轨。真正的问题是我们如何实现,以及需要做什么努力。  

尽管目前价格较低,但我认为这个空间显然比以往任何时候都处于更好的位置。我们终于有了可扩展性解决方案,能够以不到 10 美分的费用进行交易。随着对以太坊和第 2 层(协议扩展)的更多升级,很难不将交易费用降低到大约一美分。这很重要,因为如果费用太高,去中心化交易所就无法与中心化交易所竞争。  

与 2017 年相比,另一个重大的范式转变是当时开发人员基础设施几乎不存在。与之前的周期相比,现在编写基于智能合约的系统要容易得多。2017 年,我是 Alchemy 的第一个主要用户,当时每个人都在 AWS 或 DigitalOcean 上搞乱节点基础设施。当新开发人员进入该领域时,这个问题和其他问题已经得到解决。不仅仅是节点。堆栈的每个其他领域都得到了改进,无论是测试套件还是用于捕获智能合约中常见错误的自动化工具,都为 IDE 提供了对 Solidity 的支持。

如果展望下一步,有两个有趣的问题值得思考:  

1. 最终状态是什么样的?

2. 需要建立哪些支持性创新和公司/协议才能实现这一目标?

当然,我相信这两个领域都值得投资。  

在我看来,最终状态是去中心化金融协议和应用程序基本上解决了上面讨论的许多问题。普通人将在手机上安装应用程序,让他们可以访问 DeFi,在那里他们可以在没有银行/经纪人的情况下进行金融交易,费用更低,全球流动性和市场全天候 24/7 运作。始于网络,用于金融。金融科技(fintech)发展的问题在于,它好像在给一头猪涂口红,这头猪是指现有的金融体系。所以,要想真正实现加密货币的愿景,需要从头开始创建新的经济基础设施。好消息是,不少新金融系统的原始元素如今已经存在。

例如,我们已经有了货币(包括与美元挂钩的和自由浮动的货币)、交易所、借贷市场等。这个宇宙中的世界看起来就像一个当你想交易资产时,你可以使用去中心化的交易所,在那里你可以访问全球流动资金池进行交易,而无需先将资产存入交易所。甚至像OTC这样的交易——通常由 HNWIs(高净值个人)或机构使用——也可以通过 DeFi 中进行。为什么要把钱寄给场外交易台,并希望他们把其他交易对寄回给你?  相反,场外交易服务台应该能够自动向你发送一个包含其报价的链接,而这个链接只有你才能填写。

当你想借出或借入一项资产时,最合适的地方就是 DeFi 借贷协议。目前,DeFi 借贷协议是为数不多的可以借入或借出加密货币的场所之一,特别是考虑到,除了少数例外,该领域许多较大的中心化借贷企业已经资不抵债。  

金融市场还有一项令人兴奋的创新,起源于称为“永续合约”的加密技术。这些使交易者能够获得杠杆敞口,就像人们可以通过期货合约获得的一样,但没有到期日。相反,利息会持续支付给需求较少的一方(即,如果有更多的做多需求,就会支付给空头,反之亦然)。 

有一些永续交易的 DEX 具有吸引力,虽然 FTX 的失败无疑是“去中心化交易所”大规模起飞的催化剂,但我认为我们需要首先建立一些创新。从长远来看,这将发生在易于使用的应用程序中,最终用户甚至可能意识不到正在使用 DeFi。并且非常长期的现实世界资产将存在并在链上被标记化。因此,稳定的最终状态看起来像是一个新的并行金融系统,它支持在遗留系统中可以做的一切,甚至更多。类似于互联网在内容创建方面所做的事情,加密技术可以在任何事物上创建无穷无尽的定制金融市场套件。

 

如何才能实现?

为了实现这一切,我认为必须解决一些问题才能使采用进一步发展。问题分为两类:  

1. 增加 DeFi 生态系统内部和的流动性

2. 让 DeFi 尽可能简单易用

在流动性方面,要使用 DeFi 获得更多机构资本,需要有更多支持直接使用以太坊的资产托管人。虽然有像 Fireblocks 这样的优秀解决方案,但主要问题是,从 SEC 的角度来看,这些解决方案中的大多数(如果不是全部的话)都不是受监管的托管人。一些托管人已获得联邦或州机构的特许,在加密货币领域作为受监管的托管人运营,例如 BitGo,通过与 MetaMask Institutional 的合作支持使用 DeFi 协议,但其他受监管的托管人也必须增加对使用 DeFi 协议的支持。这应该会为 DeFi 带来更多的流动性和资本。  

增加流动性的另一种方法是聚合跨多个链、第 2 层和这些链上的流动性池的流动性。这些聚合器将使用户能够提交交易,而应用程序将跨多个场所、跨多个链条获取流动性,从而为用户提供最佳价格和最佳执行。要构建它,我们需要快速安全的跨链桥。迄今为止构建的许多跨链桥让我觉得很骇人听闻——不是以一种很酷的“入侵 PlayStation”的方式,而是更多的是“将一些东西拼凑在一起,只有你信任才能真正起作用(在这里插入可信的第三方) ”。

正如我们所见,这种信任是一个“安全漏洞”。跨链问题一直是一个程序问题,在我看来应该用软件程序来解决——而不是预言机、受信任的多重签名等。解决这个问题的理想方法是使用零知识证明,一旦以太坊推出“单个 slot 最终性”,它应该能够非常快速地桥接到其他链。届时,汇集流动性变得更加可行。

第二组问题——DeFi 的可用性问题——与流动性部分一样重要。尽管这些年来可用性有了很大提高,但一个普遍的反驳是,“网络在早期非常难用,可用性不应该成为障碍”。然而,自网络早期以来,用户对可用性的期望已经上升了几个数量级。人们期望事物易于使用。我认为需要解决三个可用性问题来加速 DeFi 的采用:

1.首先是围绕钱包的用户体验(UX)问题。我和其他人一样喜欢 MetaMask 以及它为空间所做的一切。但它是用户下载的简单浏览器扩展,而不是具有精心设计的用户体验的强大应用程序。它的布局令人困惑,小白用户可能会不知所措,而且 UI(用户界面)太复杂。它让我想起了 iPhone 之前存在的那些老式 Palm 或 Windows 手持设备。也许这里的长期答案看起来像是一种基于 MPC 的零售钱包。

2. 第二个问题是必须用 ETH 支付交易费用的问题。这使得除了要发送/交易/交易的任何资产之外,还需要 ETH。经济抽象的思想解决了这个问题。对以太坊的协议进行本地升级,这样就可以用 ETH 以外的代币支付交易费用。

3. 第三个问题:越来越好的法定入口,可以在分散的应用程序 (dApps) 中本地集成。大众市场、类似 Stripe 的集成——dApps 可以添加法币入口,允许用户点击几下即可购买加密货币,而且费用并不高,但目前还不存在。它需要作为一个小部件嵌入到 UI 中,没有人控制 UI(即 dApp)。虽然很酷,但 Stripe 的新加密入口产品并没有解决这一问题。

当前,这一系列问题的解决方案还需要两到三年的时间才能解决和构建。其中许多,以及它们促成的未来创新,将提供绝佳的投资机会。当它们确实得到解决时,将为 DeFi 驱动的下一个加密货币周期创造令人兴奋的基础。对我来说,最令人兴奋的事情是 DeFi 实现了一个新的开放的、全球化的、更高效的金融体系。

 

区块链创业现状——PAUL VERADITTAKIT,普通合伙人

 

关键指标

尽管加密货币价格从去年 1 月开始下跌,但私募市场交易活动仍在继续,至少在 2022 年上半年是这样。

image

私募市场估值往往落后于公开市场定价。与之前的熊市相比,上一次的牛市见证了消费者加密货币和其他行业的兴起,例如 DAO(去中心化自治组织)、加密游戏(赚钱模式)、NFT 和 Web3 创作者经济。

image

从上面的饼图来看,在 Pantera 2022 年交易的行业细分中,DeFi 处于领先地位,游戏/消费行业位居第二。DeFi 投资主要集中在以下领域:

在游戏方面,我们专注于经验丰富的团队(MetatheoryRevolving Games)使用加密经济学构建有趣、引人入胜的游戏。消费者 DeFi 公司专注于身份 ( Unstoppable Domains ) 和时尚元宇宙 ( Spacerunners ) 等领域。在牛市期间和 2022 年第二季度,Pantera 在资本配置方面采用杠铃策略进行投资,主要投资于初创公司的种子轮。

image

2022 年下半年,我们一直在等待私募市场估值重置。虽然在此期间创业公司融资的绝对数量有所下降,但我们看到拥有强大团队的创业公司进入私募市场的比例有所上升——大多是来自 Coinbase、Facebook、Uber 和 Square 等大型科技公司以及摩根大通和高盛等传统金融机构的企业家。

对风投来说,最重要的是进入生态系统的人才的质量和数量。根据 Alchemy 的数据,在这个熊市期间,在其领先平台上构建的开发者数量增加了两倍:

image

正如我在最近关于 2023 年预测的博客文章中提到的那样,企业家关注的领域已经整合,这通常发生在每个熊市中。我看到了向基础设施和诸如去中心化金融、现实资产代币化、开发人员工具和数据基础设施等领域的转变。

FTX 之后,交易量已转移到 Coinbase 和 Bitstamp 等受到高度监管的交易所,以及基于 DeFi 的去中心化交易所。以下是过去 12 个月内的去中心化交易量,其中 11 月(FTX 崩溃的月份)交易量显着上升。 

image

随着对信任和安全的审查,我们相信在自我监管、安全、保险和身份等领域为初创公司提供了机会。另一个与过去熊市相似的趋势是,我们预计与国际创始人相比,本地创始人发起的交易比例更高,因为重点是基础设施而不是应用程序。随着市场逐渐摆脱熊市,我们预计亚洲将出现更大份额的 NFT、游戏和去中心化社交应用。由于劳动力成本、充满活力的影响者和品牌以及强大的社交移动渗透率,亚洲在应用层处于更有利的位置。  

 

就是现在

我们相信这是在区块链领域创办公司的绝佳时机。平均而言,与之前的周期相比,人才受教育程度更高,对该行业更有热情,且已经筹集了大量资金(2022 年上半年从整个 VC 行业筹集了 1210亿美元),正在等待部署。许多新的加密 VC 已经出现。根据我们的经验,熊市通常代表噪音和建设分心较少的时期。此外,我们观察到机构和企业比以往任何时候都更愿意与区块链公司合作以增强他们的业务。

2022 年下半年私募交易的估值下降了很多,成长阶段的估值比早期交易的估值下降幅度更大。我们看到的大多数交易都在同一轮中同时涉及股权和代币。企业家应该优先确保有足够的跑道和缓冲来度过熊市并进入下一个牛市,优化合适的投资伙伴而不是估值。预计更多成熟的公司将努力实现盈利。二次交易和收购在这段时间可能会更加普遍,为员工和投资者提供流动性。 

我们相信 Pantera 的业务开放,并会积极寻找引人注目的种子和 A 轮机会。我们希望尽早与我们认为可以加速互联网新经济层发展的企业家合作。

 

区块链基础设施——投资分析师 WILL REID

 

我们可以写一本小书,讲述 2022 年加密基础设施中发生的一切,以及 2023 年正在筹备中的一切。但为了简洁起见,我们将仅涵盖一些从 2022 年开始值得回顾的关键领域,值得为来年思考。

以太坊:Merge,以及“Urge”的兴起

以太坊的 Merge 是有史以来技术上最令人印象深刻的软件更新之一,可以粗略地比作在飞行途中更换火箭的引擎,2022 年 9 月从 PoW 到PoS 的过渡,使网络在经济上更具可持续性、用户友好性和环境友好性。该网络已将其通货膨胀率从每年约 3.6% 降低到几乎增发与销毁持平,交易时间提高到可与信用卡销售系统竞争的程度,并将其用电量从奥地利的大致水平降低到接近圣马力诺或梵蒂冈的水平。

然而,以太坊的发展还远未完成。合并标志着以太坊全面扩展路线图中拐点的开始。以太坊创始人 Vitalik Buterin 在去年 7 月份 EthCC 的一次演讲中概述了这个转折点:

image

资料来源:  Vitalik Buterin,EthCC 巴黎,2022 年 7 月

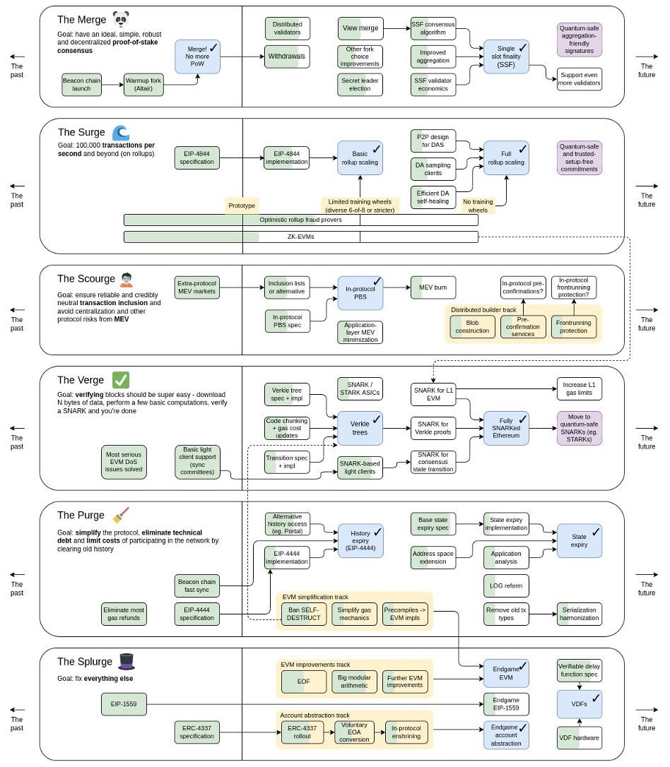
展望未来,Vitalik 将以太坊的“变化最快的时期”分为 6 个不同的部分:The Merge、The Surge、The Scourge、The Verge、The Purge 和 The Splurge。 

image

资料来源:Vitalik Buterin,推特 

开发和部署这些“Urge”所需的时间将远远超过 2023 年,但由于每一部分对于理解最大的加密生态系统基础层的愿景都至关重要,我们将在此处简要概述它们中的每一个:

  • The Merge:  虽然将以太坊主网与信标链合并以从PoW迁移到PoS的主要和技术上最复杂的事件已经完成,但在“合并”中仍有几个有意义的升级需要执行' 未来几个月和几年的路线图部分。预计将于 2023 年 3 月进行的上海升级将允许以太坊质押者撤回其质押资产,而单时slot最终性将交易确认时间从约 15 分钟缩短至约 12 秒,这是一个更长期的目标。  分布式验证器技术将为以太坊利益相关者提供关键的风险管理功能。 

  • The Surge:  这是关于扩展以太坊的交易吞吐量。目标是达到每秒 100,000 笔交易(目前约为 30 笔)。为了实现如此显着的扩展,以太坊将引入一种新的交易类型,允许附加到交易的“数据块”包含大量交易数据,这些数据在交易执行时不需要访问。这些新交易的第一个实例将是“ Proto-Danksharding ”,这是“ Danksharding ”的前身,它将作为EIP-4844升级到以太坊的一部分(预计在 2023 年 5 月或 6 月)交付。 

  • The Scourge: The Scourge 是路线图的新成员,旨在解决最大可提取价值(MEV) 带来的风险。根据 Vitalik的说法,天灾应该“确保可靠、公平、可信的中立交易纳入,[并]解决 MEV 问题” 。第一阶段是在以太坊网络的核心实现提议者-建造者分离(PBS)。目前对协议内 PBS 的最早估计是在 2H23 的某个时候Flashbots正在领导 PBS 的研发。 

  • The Verge:  “Fully SNARKed Ethereum”旨在通过引入Verkle 树来降低验证区块的成本(这样你甚至可以在手机上安装验证器) ,这是Merkle 树的更高效版本,它自以太坊诞生以来就为以太坊提供支持。Verkle 树也是迈向以太坊无状态客户端的第一步。这些升级将确保以太坊网络的进一步去中心化和弹性。 

  • The Purge 旨在简化和性能改进。从EIP-4444开始,这将显着降低以太坊客户端存储历史数据的开销,The Purge 将执行一系列旨在促进以太坊路线图其他部分的升级,例如删除众所周知的“自毁”来自 Solidity 的操作码以启用 Verkle 树的推出,并最终将状态过期构建到网络中(一个将客户端需要存储的数据量减少到大约 20-50 GB 的系统)。

  • Splurge:  “解决所有其他问题”部分包括帐户抽象(对网络的显着用户体验改进)和可验证的延迟功能(另一个效率助推器)。 

那么我们可以从所有这些升级中得到什么呢?最终,以太坊正在朝着比今天的以太坊更快、成本更低、更公平、更去中心化、安全和用户友好的网络发展。随着区块链的成熟,构建在其上的应用程序将能够更有效地利用区块链技术的核心特性(如去除可信中介),而不受底层协议的限制。 

就像更高带宽的互联网连接允许在互联网早期构建越来越多样化的内容和应用程序一样,更高带宽、更安全、更用户友好的区块链应该允许在Web3中出现类似的应用程序和用例的寒武纪式爆发。

 

Layer2 的兴盛

 

尽管合并对以太坊生态系统产生了许多积极影响,但降低gas费并不是其中之一,因此第 2 层扩展解决方案仍然是以太坊生态系统基础设施的关键部分。开发基础区块链之外的协议层(例如,第 2 层)是为了扩展功能集和/或解决其相关基础区块链固有的问题(通常是可扩展性问题)。

到目前为止,Layer-2 在熊市中表现相对较好,有许多重要的升级,例如 Arbitrum 的Nitro 升级和 StarkWare 引入递归证明(并升级到Cairo v1.0),围绕zk- EVM和 alt-L1(替代层 1)的轮换为该行业提供了顺风。

自 1 月以来,Arbitrum的活跃开发团队增长了516% 。所有 StarkEx 平台的累计交易从年初的 3000 多亿美元增长了一倍多,达到 7950亿美元。 

然而,该行业并非完全免受熊市的影响。  锁定在以太坊第 2 层的总价值下降了 40% 以上,从1 月份的约 70 亿美元降至约 40 亿美元十二月下旬。锁定的总价值 (TVL) 是一种 DeFi 性能指标,表示一段时间内在协议中抵押或存放的加密资产价值的资本化数量。也就是说,像 DAU(每日活跃用户)和 TVL 这样的指标可能会产生误导,因为它们可以被操控,而且通常不能反映有机增长。在Layer2发展的现阶段,更重要的重点是技术进步。需要监控的关键发展包括支持 optimistic rollups 的欺诈证明、在生产中工作的 zkEVM、排序器和证明者的去中心化,以及与 Layer1 相比的 gas 减少。 

展望未来,第 2 层将需要与EIP-4844的实施相抗衡,这有望将Rollup费用降低 10-100 倍。然而,生态系统同样可以从昂贵的 alt-L1 激励计划的结束中受益,这些计划的资金已经用完,旨在吸引用户远离以太坊生态系统。 

跟踪第 2 层生态系统的关键 KPI 将是来自非 DeFi 垂直领域的资金流入。随着交易费用的下降,来自游戏和 NFT 用例的资金流入预计将成为特别强劲的增长载体,并将成为 Layer-2 吸引加密原生 DeFi 用户以外的更多受众的能力的关键指标。 

最后,Layer-3 的话题在2022 年受到了广泛关注。虽然这一术语暗示“扩容解决方案上之上的解决方案”(scaling solution on a scaling solution)或“扩容叠罗汉”,但它实际上包含许多可能的愿景,包括定制功能(如隐私)、定制扩容(如针对特定用途优化的数据压缩)案例)和弱信任扩展解决方案(将使用Validiums以获得更便宜、更低安全性的汇总,这可以特别好地服务于“企业区块链”)。然而,特定于应用程序的第 3 层将不得不应对与建立完全独立的区块链相关的成本,因此进入壁垒可能比第 3 层炒作所暗示的要高。例如,一条 DeFi 链需要支付定序器、RPC 节点、价格馈送预言机、索引器和桥接器的费用——使这条链启动是一项相当大的开销。 

总体而言,我们认为第 2 层空间可能是所有加密生态系统中最受关注的领域。我们将密切关注这一赛道。

 

跨链互操作性

 

跨链互操作性仍然是加密领域的一个重大痛点,2022 年跨链桥黑客攻击造成的损失超过 20 亿美元,占全年加密黑客攻击总数的 70%以上。高级别的跨链桥可以分为无信任(又名本机验证)或可信(又名外部验证)。到目前为止,大多数跨链桥都是可信的,或经过外部验证的,但不信任或经过本地验证的跨链桥(如IBC )的兴起可能被证明是解决网桥黑客攻击问题的良方。 

IBC 在 2022 年取得了巨大的成功,成为 Cosmos 事实上的跨链桥,也是交易量排名前三的加密货币跨链桥之一。ZK-tech 的合并和最近的进步也为 IBC 在以太坊上推出创造了可能的途径。 

最后,由 Succinct LabszkBridge的团队开发的基于零知识的跨链桥提供了另一种构建无信任的解决方案,并在 2022 年最后一个季度引起了广泛关注。两个团队都将在 2022 年的某个时间推出其产品的主网版本2023。

 

以太坊中间件

 

FlashbotsEigenlayerObol Network正在为新的“以太坊中间件”领域奠定基础。

对于Flashbots来说,proposer-builder分离的推出和builder市场的发展将是2023年的重点关注领域。 

对于 Eigenlayer,我们将监控其重新质押产品的推出,该产品允许重新质押 ETH 并扩展以太坊的基础层安全性,以在网络上提供其他服务和产品。 

对于 Obol Network,在主网上推出分布式验证器技术(DVT) 应该会促进机构质押的采用,因为 ETH 质押的削减风险已大大降低。我们对 DVT 作为基础设施的核心部分感到非常兴奋,它在以太坊生态系统中只是“需要存在”。我们迫不及待地想看看 Obol 团队为 2023 年准备了什么。 

 

Alt-L1s(公链)

 

应用链主题继续获得发展势头,Cosmos 生态系统在 2022年获得了特别高比例的开发人员和用户关注。像 Aptos 和 Sui 这样的新 Layer-1s  提供了更熟悉的 Web2 开发人员体验,同时前景广阔从他们的初始启动更高的交易吞吐量。Sei 和 Injective 等特定于应用程序的 L1 承诺提供更具吸引力的 DeFi 体验,订单簿逻辑直接内置于协议的基础层。像NEAR这样的协议继续将尖端技术直接构建到第 1 层——你知道 NEAR 已经解决了协议级别的帐户抽象问题吗?

 

“结构安全的 DeFi”: 安全意味着什么?——CHIA JENG YANG,投资助理

 

我们永远无法消除贪婪犯罪者,尤其是在金融领域,但我们能做的就是削减他们作恶成功的能力。在我看来,结构上更安全的 DeFi 具有三大支柱:

1. 作为“执行者”进行编程和编码

2. 传统的法律结构和法规——法律作为“担保人”

3. 市场预期是“过滤器”

传统的法律结构和法规应被视为一种良好但不完整的安全手段,并且只是实现结构更安全的金融目的的部分手段。作为去中心化技术,任何单一的、集中的权威机构都无法控制,DeFi 在监管之外运作。为了取得成功,DeFi 必须能够仅用代码保护用户资金——而且是在一个日益敌对、开放的全球环境中。幸运的是,没有比代码更结构化的执行机制了。

进入 2023 年,我们应该期望看到 TradFi(传统金融)的最佳实践扩展到 DeFi,更好的法律框架在这里会有所帮助。Cega 的创始人了解如何通过结构和合同支持来支持损失,这体现了他们的 TradFi 背景如何让他们在 DeFi 世界中占据优势。由于强大的内部实践,例如要求每个做市商都使用 ISDA,Cega 成为建立交易对手风险管理的市场领导者。代码可以尝试成为法律,但法律和代码并不相互排斥。

作为一个行业,我们一直专注于支柱 1,而忘记了 TradFi 在利用支柱 2 和 3 方面有着悠久的历史。加强监管将有助于提高法律确定性,但我们也知道依赖监管不是 DeFi 的重点。如果我们想创造一种平衡并实现一个具有最低限度可行监管审查的世界,我们的行业必须具备通过市场对最低限度安全行为的预期进行自我管理的能力。

我的意思是避免传统金融中不会出现的行为。例如,抵押贷款不足并没有因为区块链的某些深奥方面而失败。它失败了,因为贷方愿意将 WhatsApp 消息作为 AUM 的证明。同样,TradFi 的财务经理总是不得不以一些 CFO 未能做到的方式考虑托管服务的交易对手风险。我们还将继续看到,越来越重视为各种 DeFi 协议的用户提供市场标准信息。更清楚地传达流动性提供者为某些流动性池承担的风险,将大大有助于创建一个更公平的系统,减少监管审查。

当前,关于使用基于区块链的储备证明和负债证明的中心化交易所的争论就是一个很好的例子。构成市场的我们需要对我们交易的交易对手的最低安全行为设定预期。市场可能会期望经过全面审计的交易所作为与他人开展业务的基本案例。 

在我们看来,CeFi(中心化金融)后端模糊化能力只是一个短期优势,而基础设施的弱点和捷径会导致长期的漏洞。FTX 失败的部分原因是Alameda有特殊账户。Alameda 在过度杠杆化时被允许在没有自动清算机制的情况下进行交易。DeFi 中没有后门或特殊待遇,避免后门交易和私下交易正是我们反复指出的 DeFi 的核心优势。

这使我们对如何思考 DeFi 向前发展有了一个关键的见解。DeFi 是一个比 CeFi 和/或 TradFi 更具对抗性的环境。市场的这一特征意味着,尽管有许多关于DeFi被黑客攻击的头条新闻,但整个行业已经从这些错误中吸取教训,并永久强化其基础设施向前发展。TradFi 中的最佳实践是通过规则手册或更可能是高管的记忆传递下来的,而 DeFi 则通过代码传递知识

TradFi 最佳实践需要融入 DeFi。DeFi 基础设施需要并入 CeFi/TradFi。拥抱这种共生关系是进入下一阶段的关键。

 

DeFi 的重大分歧:受监管还是抗审查?

2023 年,受监管和抗审查之间将出现分歧。 

重要的是要记住,区块链承诺创建新的金融轨道(TradFi 机构对此感兴趣)和新的金融系统(抵制审查的参与者感兴趣)。

一直以来,人们对企业级 DeFi 持怀疑态度,其中很多都是没有根据的。非去中心化、许可的区块链促进了金融参与者之间的现有关系,而不是创建新的关系,这与可以抵御专横的政府和中介机构的抗审查金融生态系统截然不同。

同时,这反映了区块链技术的巨大前景——通过创建一种横向技术来促进两个(至少)截然不同的建设者阵营。重要的是要记住我们为什么在这里:可信的中立基础设施对每个人都有好处,设计糟糕的有偏见的基础设施对任何人都没有好处。

首先,提醒我们在企业 DeFi 方面已经走了多远。正如 Coinbase 在其 2023 年报告中指出的那样,摩根大通在 Onyx 数字资产上的日内回购应用程序自 2020 年 11 月推出以来已经处理了超过 4300 亿美元的回购交易。此外,摩根大通、星展银行和 SBI 数字资产控股公司进行了代币化交易2022 年 11 月通过 Polygon 发行货币和主权债券。这些发展意味着无论其他市场如何发挥作用,区块链都将在企业技术堆栈中占有一席之地。尽管当前市场低迷可能意味着什么,但机构仍在投资和研究 DeFi。

与此同时,OFAC、FTX、MakerDAO 等事件支持了对允许 DeFi 基础设施内的中心化妥协的怀疑。同时,我们将看到越来越多的监管打压和对许多 DeFi dApp 和基础设施的挑战,使得构建可信中立基础设施的需求从长期稳定性问题转变为生存条件。

对于许多不需要在牛市中面对这些潜在紧张局势的投资者来说,这两种截然不同的意识形态的分歧和发展将在市场上以很大的方式出现。

 

2023 年的关注领域:宏观环境如何影响投资?

在过去的几年里,“风险偏好”的链上金融基础设施得到了发展。随着宏观环境有利于避险,我们将看到“避险”金融生态系统的发展。由于现实世界的投资组合配置保持风险规避并寻求更安全的工具,特别是在固定收益领域,我们应该期望看到更多的现实世界收益率和固定收益资产在链上增长

当债券和现实世界的固定收益资产变得更具吸引力时,我们应对此感到兴奋。我特别兴奋能够按照加密解锁全球流动性的承诺进一步迈出这一步:以传统金融科技机构受限的方式为世界各地的客户提供现实世界的资产。专注于“0-1”获取金融工具而不是增量获取的公司尤其会做得很好。

正如上一个牛市是另类投资平台的催化剂一样,这次熊市也将成为新一波更安全的投资工具的催化剂。

 

应用程序弱点导致基础设施机会

为什么在 DeFi 基础设施和 dApp 中很容易发现这么多弱点?因为当我们从头开始构建金融系统时,我们同时也在从头构建企业及其基础设施。由于缺乏可用的外部基础设施提供商,现有业务必然存在次优的基础设施组件或依赖捷径。随着市场和法规要求更好的实践,基础设施供应商将同时需要更好地支持更安全的实践。 

回到交易对手存款风险的例子,TradFi 面临类似的问题,并由 IntraFi 等公司解决,这有助于将国库分成单独的账户,来利用 25 万美元的 FDIC 保险。随着公司意识到需要以同样严格的方式管理交易对手风险,我们将看到对各种类型的基础设施参与者解决先前问题的需求增加。

换句话说,正如 Union Square Ventures 以不同的方式指出的那样,基础设施繁荣导致应用繁荣导致基础设施繁荣。我们可以在基础设施到来之前构建出色的应用程序,比如外包基础架构并构建更安全的应用程序。

 

TradFi 金融科技投资的经验教训

在加入 Pantera 之前,我投资了新兴市场金融科技,并且一直坚信,加密投资的许多方面都类似于在相对薄弱的新兴市场投资金融科技。这些市场表现出货币化困难、需要在内部建立核心基础设施、分销和用户教育、大型公共和私营企业占据垄断市场份额等挑战。印度统一支付接口 (UPI) 周围的生态系统是一个很好的例子,以 UPI 为基础的公司面临的挑战本质上是在公共系统获利的能力。我总是和 TradFi 行业的人开玩笑说,抵押和 MEV(最大可提取价值)是新形式的贷款。

我从这些经历中学到的主要教训是,成功意味着建立产品路线图的强大能力,路线图应侧重于如何在现有市场中占据有价值的客户的份额,并且和传统创业公司相比,更应具备将收入流货币化的增量能力。正是由于这种动态,印度出现了一些最具创新性的金融科技创业战略。

随着加密货币的创业者们加倍努力寻找适合市场的产品,更多 TradFi 将扩展到加密货币领域。

 

三、2023 年 PANTERA 区块链峰会

 

Pantera Blockchain Summit 2023将于 2023 年 4 月 3 日至 4 日在旧金山举行。这是我们自 2013 年以来举办的一系列会议中的第九次峰会。

今年也是美国区块链基金行业成立 10周年,从 Pantera 比特币基金的推出开始,我们的团队特别荣幸地召集我们的投资组合公司、合作伙伴和投资者大家庭进行一天的学习、灵感和联系。

Pantera 区块链峰会 2023 是一项仅限受邀参加的活动,由 Pantera 投资团队策划,重点关注区块链行业中最重要的话题。

2023 年确认的演讲者包括:

  • CFTC 前主席 Chris Giancarlo

  • BitGo 的联合创始人兼首席执行官 Mike Belshe

  • Amir Bandeali,0x Labs 联合创始人

  • Audius 首席执行官 Roneil Rumburg

  • BitOasis 联合创始人兼首席执行官 Ola Doudin

  • Bradley Kam,Unstoppable Domains 联合创始人

  • CoinDCX 联合创始人兼首席执行官 Sumit Gupta

  • Injective 联合创始人兼首席执行官 Eric Chen

  • Ondo Finance 联合创始人兼首席执行官 Nathan Allman

  • Cega 联合创始人兼首席执行官 Arisa Toyosaki

  • Quantstamp 董事总经理 Don Ho

您可以在此处查看2022 年 Pantera 区块链峰会的亮点。如果您有兴趣参加,可以在此处提交申请。

warnning 风险提示
app_icon
ChainCatcher 与创新者共建Web3世界